おかげさまで開設25周年ALMENARASERVICOS.COM.BR 創業祭

ALMENARASERVICOS.COM.BR

詳しくはこちら
マイストア マイストア 変更
  • 即日配送
  • 広告
  • 取置可能
  • 店頭受取

HOT ! XLOV ハル サインポラロイド Random Booster Vol. 30 | Beyblade Wiki | Fandom

※ALMENARASERVICOS.COM.BR 限定モデル
YouTuberの皆様に商品の使い心地などをご紹介いただいております!
紹介動画はこちら

ネット販売
価格(税込)

47111

  • コメリカード番号登録、コメリカードでお支払いで
    コメリポイント : 7ポイント獲得

コメリポイントについて

購入個数を減らす
購入個数を増やす

お店で受け取る お店で受け取る
(送料無料)

受け取り店舗:

お店を選ぶ

近くの店舗を確認する

納期目安:

13時までに注文→17時までにご用意

17時までに注文→翌朝までにご用意

受け取り方法・送料について

カートに入れる

配送する 配送する

納期目安:

2025.11.26 20:20頃のお届け予定です。

決済方法が、クレジット、代金引換の場合に限ります。その他の決済方法の場合はこちらをご確認ください。

※土・日・祝日の注文の場合や在庫状況によって、商品のお届けにお時間をいただく場合がございます。

即日出荷条件について

受け取り方法・送料について

カートに入れる

欲しいものリストに追加

欲しいものリストに追加されました

XLOV ハル サインポラロイド Random Booster Vol. 30 | Beyblade Wiki | Fandomの詳細情報

Random Booster Vol. 30 | Beyblade Wiki | Fandom。Zedboard Audio Hardware design (1/2) | by Yuhei Horibe | Medium。ZedBoard ZynqBook tutorial Exercise 4A SDK error 。抽選で当選したポラです。ZedBoard ZynqBook tutorial Exercise 4A SDK error 。
  • Random Booster Vol. 30 | Beyblade Wiki | Fandom
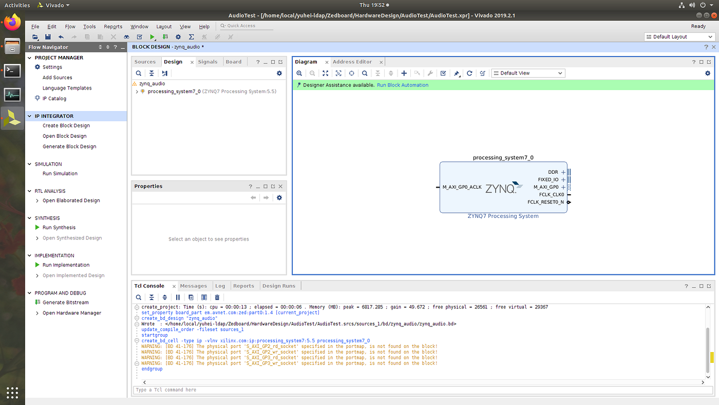
  • Zedboard Audio Hardware design (1/2) | by Yuhei Horibe | Medium
  • ZedBoard ZynqBook tutorial Exercise 4A SDK error
  • ZedBoard ZynqBook tutorial Exercise 4A SDK error

同じカテゴリの 商品を探す

ベストセラーランキングです

このカテゴリをもっと見る

この商品を見た人はこんな商品も見ています

近くの売り場の商品

このカテゴリをもっと見る

カスタマーレビュー

オススメ度  4.7点

現在、3827件のレビューが投稿されています。